正文内容
Flowith AI产品介绍

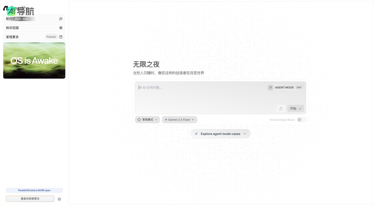
Flowith AI 是一个创新的平台,致力于为用户提供丰富的知识管理和创造性工具。通过其独特的功能,Flowith AI 使用户能够在一个集成的环境中进行高效的学习和创作。以下是对 Flowith AI 的全面介绍:
Flowith AI 功能特点
- 知识花园:用户可以在这里创建和管理自己的知识库,方便随时查阅和更新信息。
- 对话功能:平台支持与 AI 进行自然语言对话,帮助用户快速获取所需的信息和建议。
- AGENT MODE:用户可以切换到代理模式,体验更高级的智能助手功能,处理复杂任务。
- 常规模式:在常规模式下,用户可以享受简洁的界面和基本功能,适合日常使用。
Flowith AI 使用方法
- 注册与登录:用户需先注册账户并登录,才能访问平台的全部功能。
- 创建知识库:用户可以通过简单的步骤创建自己的知识库,添加文本、链接和多媒体内容。
- 与 AI 对话:在对话框中输入问题,AI 将提供即时的回答和建议,提升学习效率。
- 切换模式:用户可以根据需求在常规模式和代理模式之间切换,以适应不同的使用场景。
Flowith AI 应用场景
- 学习与研究:适合学生和研究人员使用,便于整理和管理学习资料。
- 创意写作:作家和内容创作者可以利用平台的工具激发灵感,提升创作效率。
- 团队协作:团队成员可以共享知识库,促进信息交流和项目协作。
Flowith AI 适用人群
- 学生:需要高效管理学习资料和进行知识整理的学生。
- 专业人士:需要快速获取信息和建议的职场人士。
- 创作者:寻求灵感和工具支持的作家、设计师等创意工作者。
Flowith AI 通过其多样化的功能和灵活的使用方式,帮助用户在知识管理和创作过程中实现更高的效率和创造力。